Retour d'experience - Migration depuis Jeedom

Voila maintenant quelques semaines que j’ai entrepris la migration de mon installation de Jeedom vers Home Assistant.
Je vais être honnête, ce n’est pas facile (pour moi) et ça avance beaucoup moins vite que ce que je pensais.
Je passe du temps à chercher de l’information à droite et à gauche, et plutôt que de garder ça pour moi, autant venir le partage ici. Je suis sur que ça va servir à de futures personnes.

Je n’appelle pas ça un tutoriel car je n’ai pas l’intention de rentrer dans le détail de chaque configuration, et je n’ai pas encore la solution à tout. Par contre tous les liens intéressants qui m’ont permis de réussir seront ajoutés ici/.

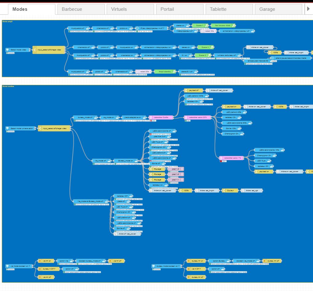
Dans mon installation actuelle j’ai du Zigbee, Zwave, un peu de WIFI, du RFLink.
J’ai un paquet de scenarios à migrer, et des calendriers.

Je me suis fait un petit plan de match, je vais l’actualiser au fil du temps.

Installer une plateforme entre HA et Jeedom

J’ai dépensé quelques euros dans le plugin Home Assistant Connect. Dans le fond c’est une bonne idée, mais je l’ai trouvé trop complexe à utilisé. Libre à vous de l’essayer.
La meilleure solution que j’ai trouvé est de passer par MQTT. Le broker est sur HA, et je peux échanger des informations dans un sens ou dans l’autre. Cependant ça reste tout de même long et fastidieux. Mon idée première était de créer tous mes équipements sous Jeedom en MQTT, pour y avoir accès sous HA, et de transférer en premier mes scenarios. Puis dans un second temps mes équipements. A force de jouer avec HA je me suis rendu compte que c’était une mauvaise idée qui allait me prendre du temps.
Le plus simple est donc de transférer les équipements, puis les scenarios. Le Zigbee et le Zwave peuvent être facilement accessible depuis Jeedom par MQTT (j’en parlerais plus tard)

Activer les notifications

Todo

Migrer le Roomba

Todo

Migrer le RF Link

Todo

Migrer le Wifi

Todo

Activer la géolocalisation

Todo

Migrer les agendas

Todo

Migrer caldav

Todo

Migrer les scenarios simples

Todo

Migrer l’équivalent du plugin thermostat

Todo

Migrer le chauffage

Todo

Migrer le Zigbee

Todo

Migrer le ZWave

Todo

Migrer les scenarios qui pilotent l’alarme

Todo

4 « J'aime »

Hello,

Pour faire simple et motiver, j’ai coupé jeedom et démarré HA, ça motive :smiley: bon avec bcp de migration ça doit être plus démotivant que motivant, j’ai galéré quelques mois…

bonne migration
cdt

Hello, moi je viens de migrer de jeedom également après une bonne dizaine d’année et une première migration tenté il y a 2 ans avec un roll back au bout d’un mois !

Cette fois ci c’est la bonne !
Zwave c’est fait
Zigbee c’est fait !
Alarme c’est presque terminé !
Thermostat c’est en cours
Scénario c’est en cours
Mail idem
Sms point sensible et compliqué O_o
Il y a encore un peu de boulot :slight_smile:

Bon courage à toi !

Salut

C’est très juste. Sous prétexte de facilité la migration, on ajoute de la complexité, on dépense du temps et de l’énergie.
Zwave et zigbee c’est un bon point de départ, une fois fait, Les scénarios autour du chauffage etc. Le reste étant moins indispensable et la connaissance augmentant ça devrait être plus facile

Bon courage

Moi j’ai fait le même pas depuis domoticz, j’ai d’abord externalisé zigbee, zwave et mqtt sur des dockers et j’ai pu les utiliser dans les 2 solutions pour tester HA. D’ailleurs, je ne les ai jamais réintégré à HA et cela ne me demande pas plus de maintenance que cela.

J’ai fait justement un rex de ma migration : De Jeedom à Home Assistant, bilan à 2 mois - Guillaume Kulakowski's blog

Je me rends compte que j’ai fait un peu le truc à marche forcée en passant mes scénarios un à un de Jeedom vers HA. Maintenant, j’ai quelques choses au petits oignons mais je me rends compte que je suis repassé derrière tout, car j’avais un peu fait de la traduction mot pour mot sans tenir compte des spécificités de HA.

Le dernier truc qui est encore un peu matrixé par Jeedom dans mon HA, c’est mes dashboard. Et encore, comme j’en ai plusieurs, j’ai pu faire des trucs dédiés là où avec Jeeodm, j’étais sur pièce, 1 avec tous les objets.

2 « J'aime »

Bonjour,

À mon passage de Jeedom à HA, j’avais d’abord migré tout ce qui était Wifi puis le Zwave et le Zigbee.

Côté migration des scénarios, j’avais déjà identifié qu’une migration a l’identique n’apporterait que des soucis à l’avenir.
J’ai donc tout réécrit pour coller aux automatisations.
Mes scénarios code était un peu compliqué et donc j’ai utilisé AppDaemon et codé l’equivalent

1 « J'aime »

Bonjour,
Après 4 ans de Jeedom j’ai migré sur HA+node red et là, le kiffe a commencé
Node red peut faire peur vu de loin mais en fait c’est pas compliqué et quel pied par rapport aux scenarios !

j’ai commencé à regardé NodeRed. J’ai quelques actions qui tournent avec, et j’avoue que c’est super clair à relire. Bien plus que les automations

Hello,

non non ça fait aussi peur de près que de loin :smiley: j’ai abandonnée l’idée d’apprendre un truc en plus et je préfère galérer un peu parfois sur les automations, que je découpe au besoin et que je regroupe avant de passer en prod. Après chacun sa méthode :slight_smile:
cdt

En fait tu commences modestement avec les nœuds de base et au fur et à mesure que tes envies se complexifient tu découvres d’autres nœuds: WLED; Alexa player; discussion avec ton tel; envoie de mail; pilotage de l’ampli; temporisation…bref tu peux (presque) tout faire sans code (mais avec si tu veux). Super facile à maintenir et de faire évoluer tes « scenarios » en même temps que tes compétences. Tu sais toujours ou t’en es; bref faut pas hésiter à se dire « OK je refais tout », tu t’en féliciteras après. Enfin, c’est mon avis et vécu

1 « J'aime »